Article of the Month - May 2014

The Development of 3D City Model for Putrajaya MPC Database

Chee Hua TENG, Mohd Yunus MOHD YUSOFF and Nur Zurairah ABDUL HALIM, Malaysia

       
Nur Zurairah, Chee Hua Teng , Mohd Yunus Mohd Yusoff       

This article in .pdf-format (17 pages)

1)  This paper is a Malaysian Peer Review paper, which will be presented at FIG Congress 2014 16-21 June, in Kuala Lumpur, Malaysia. The leading agency in Malaysia on Cadastral Survey, the Department of Survey and Mapping Malaysia (JUPEM)  has experienced a need to move from a single purpose cadastre to a multipurpose cadastre (MPC) environment.  A pilot study was conducted at the Federal Territory (FT) Putrajaya. This paper highlights the main component of the pilot study which is the FT Putrajaya MPC database development and basics of 3D city model generated from the 3D point-cloud data acquired through Mobile Terrestrial Laser Scanning (MTLS) technology. A general requirement for setting up an MPC database for Malaysia has been established in this study and it was concluded that the FT Putrajaya MPC Database and its 3D city model have the potential as a spatial enablement to the government, private sectors, and society in general based on the spatial accuracy achieved in this study.

SUMMARY

As the leading agency in Malaysia on Cadastral Survey, the Department of Survey and Mapping Malaysia (JUPEM) is responsible to further modernize the cadastral system in Peninsular Malaysia. Changes have been made technically, operationally, structurally and institutionally in Malaysia’s cadastral survey system from time to time to ensure the Department’s relevancy in serving the society. The motivations for these changes are mainly due to the requirement for increased service provision and efficiency, and the larger needs of clients and governments. As public expectation relating to land delivery system increases, the need to move from a single purpose cadastre (its main focus is on the issuance of Titles) to a multipurpose cadastre (MPC) environment seemed significant to meet the demands. Thus, in its bid to understand the MPC concept and its implementation, a pilot study was conducted by the Department under the 10th Malaysian Development Plan at the Federal Territory (FT) Putrajaya. This paper highlights the main component of the pilot study which is the FT Putrajaya MPC database development and basics of 3D city model generated from the 3D point-cloud data acquired through Mobile Terrestrial Laser Scanning (MTLS) technology. A general requirement for setting up an MPC database for Malaysia has been established in this study and it was concluded that the FT Putrajaya MPC Database and its 3D city model have the potential as a spatial enablement to the government, private sectors, and society in general based on the spatial accuracy achieved in this study.

1. INTRODUCTION

As the leading agency in Malaysia on Cadastral Survey, the Department of Survey and Mapping Malaysia (JUPEM) is responsible to further modernize the cadastral system in Peninsular Malaysia. Changes have been made technically, operationally, structurally and institutionally in Malaysia’s cadastral survey system from time to time to ensure the Department’s relevancy in serving the society. The motivations for these changes are mainly due to the requirement for increased service provision and efficiency, and the larger needs of clients and governments. As public expectation relating to land delivery system increases, the need to move from a single purpose cadastre (its main focus is on the issuance of Titles) to a multipurpose cadastre (MPC) environment seemed significant to meet the demands. Thus, in its bid to understand the MPC concept and its implementation, a pilot study was conducted by the Department under the 10th Malaysian Development Plan at the Federal Territory (FT) Putrajaya. This paper highlights the main component of the pilot study which is the FT Putrajaya MPC database development and basics of 3D city model generated from the 3D point-cloud data acquired through Mobile Terrestrial Laser Scanning (MTLS) technology.

2. MPC DATABASE SOURCE OF DATA

The MPC database is developed by optimising various geospatial dataset to create large scale GIS basemaps. Such geospatial dataset is available within the Department i.e. enhanced FT Putrajaya’s National Digital Cadastral Database (NDCBD), Strata Database including scheme footprint (PDUSSM), GIS Layer Management System Database (GLMS), Large Scale Mapping data, Orthophoto image, LiDAR image, Utility information and levelling or geodetic features, besides additional data collected via 3D Mobile Terrestrial Laser Scanning (MTLS) to acquire Point Cloud Data. Furthermore, State Geospatial Data Center (SGDC) dataset available at the Malaysian Centre for Geospatial Data Infrastructure (MaCGDI) for FT Putrajaya area were also acquired and integrated with the MPC Database. The SGDC dataset consists of various data categories namely; Built Environment, Transportation, Demarcation, Topography, Vegetation, Hypsography, Hydrography and Utility.

All geospatial dataset are seamless. The horizontal components are referenced to GDM2000 (which is the geocentric datum for Malaysia) while the vertical reference system is based on the National Geodetic Vertical Datum (NGVD) and complied with the following Malaysian Standards: Geographic Information/Geomatics – Feature and Attribute Codes (MS1759); MyGDI Metadata Standard (MMS)- ISO Wizard; National Geonames Database- PDNG; DSMM Unique Parcel Identifier (UPI) and administrative code; and DSMM Colour Code and Symbol. The existing and acquired geospatial datasets were assessed to ascertain the accuracy of the geospatial data. The assessments are for the following requirements and criteria:

  • Horizontal Accuracy;
    Horizontal accuracy was determined using Ground Truth GPS survey at selected and proven NDCDB boundary mark. Pre-marking of NDCDB boundary marks were made at selected locations that can be identified through geoferenced point clouds.
  • Vertical Accuracy;
    Vertical accuracy was determined using Bench Mark based on National Geodetic Vertical Datum (NGVD) as validation points. Pre-marking of bench mark/temporary bench marks were made at selected locations that can be identified through geoferenced point clouds.
  • Geodetic Datum and Coordinate System;
    GDM2000 is applied as a reference system for MPC database. Coordinate transformation from GDM2000 to Cassini and RSO Geocentric is executed using certified transformation paramater acquired from JUPEM. Pre determined Cassini Geocentric and RSO Geocentric Coordinate ground proofing were carried out using GPS survey. Analysis of the results indicates the quality of the coordinate system.
  • Temporal Accuracy;
    Temporal accuracy aims at describing the discrepency between the actual date of capturing the data and the date as recorded in the metadata of the dataset. This reflects the currentness of the data.
  • Thematic Accuracy;
    Thematic accuracy concerns the accuracy of attribute values. The metrics used to describe thematic accuracy depend on the measurement scale of the attributes, whether they are measured in nominal scale, ordinal scale, interval scale or ratio scale.
  • Completeness;
    Describe the completeness of geographical features over space, time, theme and scale.
  • Consistency;
    A dataset is consistent when contradictions are absent. Most important is topological consistency.
  • Level Of Details (LoD) for 3D City Model;
    Level of Detail (LoD), is related to how much information is documented to maintain interactivity of the 3D City model.

2.3. 3D MTLS POINT CLOUD DATA ACQUISITION

Additional 3D geospatial features data collection has been carried out using Mobile Terrestrial Laser Scanning (MTLS) technology (see Figure 1). The immediate output of MTLS is 3D point cloud represented by points in a 3D coordinates system (x,y,h). 3D point clouds from MTLS produces geospatial information that comprise of building footprint, road, utility (lamp post, fire hydrant, electrical post and etc.), lake, tree and other features in scanning window.


Figure 1: MTLS Dual Laser DynaScan 3 system used

MTLS is an emerging technology that combines the use of a laser scanner(s), the Global Navigation Satellite Systems (GNSS), and an Inertial Measurement Unit (IMU) on a terrestrial mobile platform to produce accurate and precise geospatial data. The data is initially processed using post-processed kinematic GNSS procedures. The GNSS solution is then combined with the IMU information to produce geospatial data in the form of a point cloud. This point cloud is then adjusted to well defined points throughout the project area to produce the final geospatial values.

The MTLS data at 95% confidence level (1s) is good to +- 5 cm for the horizontal and +- 7cm for vertical.

2.4. MTLS DATA ACQUISITION METHODOLOGY

The adopted methdology for MTLS data acquisition is shown in Figure 2. The methdology comprises of the following 5 phases of activities: i) Project Preparation; ii) Mission Planning; iii) Field Survey Planning; iv) Processing of Point Clouds; and v) Processed 3D Point Clouds.


Figure 2: Adopted Methodology for MTLS Data Collection

A Geodetic Datum Transformation System (MTRANS) Version 4.1 software has been used to transform all the point clouds to GDM2000 datum reference system and projected to Cassini GDM2000. Vertical reference system was based on National Geodetic Vertical Datum (NGVD) and the vertical components is derived by reducing the ellipsoidal height to Mean Sea Level (MSL) height using MyGeoid and local levelling bench marks.


Figure 3: Coordinate Transformation and Elevation Workflow for Point Clouds



Figure 4: Detailed Coordinate Transformation and Elevation Workflow for Point Clouds

For future usage, raw data in the Mobile Terrestial Laser Scanner is kept in universal WGS84 format. The data is exported to NEH format (.pts) via QINsY data export. The file is then converted to a personal geodatabase (.mdb) via Microsoft Access. This format is later converted to shape file. Multiple shapefile is then imported into geodatabase (.gdb). The final step is to convert the coordinate system to GDM2000 Coordinate System via the MPC Application Module.

The adopted processing methdology for the collected MPC MTLS data is shown in Figure 5.


Figure 5: MTLS data processing methodology

In the data processing methodology, the point cloud obtained from the MTLS is appropriately cleaned. Noise and spikes from the laser scanning is removed using either Qloud or Pointools. The cleaned data is then converted to POD format. With Trimble Sketchup, the POD file is then used to digitize the building outline. This is followed by meshing and texturing the wire frame. Photos are georeferenced and point cloud coloured. 3D models will then be digitized using Trimble Sketchup. The amount of details digitized will depend on requirement. The models produced will then be exported to ArcGIS. The cleaned data is also checked and compared to Control Points. Corrections will be applied if error is minor. Data will be recollected if error is large. Point cloud will be regenerated with applied correction. ArcGIS Geolocation and Quality Control is then done on the 3D Model and Point Cloud. This is imported into the MPC geodatabase.

Due to the MTLS limitation, the top part of the buildings in FT Putrajaya were not scanned. Hence additional data provided by LiDAR and high resolution satellite images were utilized to fill-up the gaps (roof top images) in the 3D City modelling.

3. MPC DATA CONVERSION, ENTRY, MIGRATION AND INTEGRATION

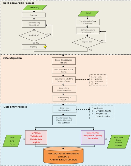
All the geospatial dataset acquired in this study were processed using the MPC Application Module which has been developed to enable integration of multiple data sources, validation of MPC database and updating new spatial features. The main objective of the module is to produce seamless geospatial data. The module has three (3) main tasks, i.e., Data Conversion, Data Entry and Data Migration. It is developed based on a desktop-based GIS development environment to extend GIS functionality, customize and automate repetitive operations, and integrate ArcGIS version 10 with VBA functionality. The Data Conversion, Data Entry and Data Migration process is described in Figure 6. The integration of geospatial dataset and enhanced NDCDB can be divided into 4 main phases as visualize in Figure 7.

4. INTEGRATION WITH STREET ADDRESSES DATABASE FOR FT PUTRAJAYA

Another component highlighted under the MPC Application module is Integration with street addresses. Street addressing is to assign an address using a system of maps and signs that give the numbers or names of streets and buildings. Geocoding of Street Address database is based on the enhanced NDCDB and building feature acquire during data acqusition process. Enhanced NDCDB consists of cadastral lot information, UPI and newly created Object Identification (OID). OID is created for building feature. Based on the street address database, geocoding process has been conducted systematically using cadastral lot number, UPI and OID. These information can be linked to zip, postal or situs method to generate street addreses based on integrated MPC GIS base map.

Geocoding is the process of finding associated geographic coordinates (often expressed as latitude and longitude) from other geographic data, such as street addresses, or zip codes(postal codes). Geocoding is an important tool when it comes to geographic data accuracy. In order to geocode data, it must contain information about location such as a street address, a postal code (or at least part of it), or a name of an area, e.g.county, census subdivision, etc.


Figure 6: Conceptual of Integration Methodology


Figure 7: Data Integration Process

Three main steps of geocoding were established as follows:

  • Geocoding by street addresses
    Relationship Between Building and Street Address Using UPI and OID
  • Geocoding by postal codes
    Relationship Between Building and Street Address
  • Geocoding by boundary
    Relationship Between Building Information With Respect To Cadastral Lot
    Relationship between building and Lot using UPI and OID
    Relationship between road and Street Address using UPI and OID
     

5. GEOSPATIAL DATASET PROCESSING

The MPC geospatial datasets acquired from the Department and MaCGDI are processed with the following criterias:

  • All data collected/acquired are carried out with data fusion to achieve inference and employ the following technique:
    • Model Builder;
    • Analytical Hierarchy Process; and
    • Thematic analysis.
  • Satellite images are ortho-rectified with high level of positional accuracy and to remove any vertical distortion effect;
  • Registration procedure between LiDAR and satellite image;
  • Final vertical height system for LiDAR data is NGVD;
  • The vertical component-height is based on MLTS dataset;
  • Line map are topological and geometrical corrected;
  • Spatial features such as buildings, and other objects like traffic network, water bodies, terrain, vegetation and open area shall be extracted;
  • The generation of Digital Terrain Model follows the following method:
    • Generating the TIN using Delaunay triangulation;
    • Interpolation of MLTS dataset are based on best practice methodology;
    • 1 square meter spatial resolution grid; and
    • Classification between ground points and above ground points.
  • Transformation approach is based on point to point map object transformation approach for multiple features;
  • All transformation employed the certified coordinate transformation parameters endorsed by the Department;
  • Data checking procedures are carried out for feature class and feature dataset with appropriate topology rules;
  • Unique feature identification are generated using coordinate domain method; and
  • Feature class and feature dataset are carried out with overlay test.
     

6. GENERATING 3D CITY MODEL

The FT Putrajaya MPC 3D City model has been generated from the MTLS and GIS Base Map data categories. Attribute entry has been carried out based on the availability of information obtained from the MTLS scanning. Data fusion from multiple geospatial datasets contains attributes information enriched the 3D city model for W.P Putrajaya. 3D City models may be created at five levels of detail (LoD):

  • LoD0: a DEM with superimposed ortho-rectified aerial or satellite imagery;
  • LoD1: basic block-shaped depictions of buildings are placed over LoD0;
  • LoD2: LoD2 adds to LoD1 detailed roof shapes;
  • LoD3: represent further expansion by adding to LoD2 structural elements of greater detail, such as facades and pillars, and draping all objects with photo texture; and
  • LoD4: the highest level, is achieved when building can be virtually visited and viewed from the inside.

For this study, Level of Details 2 (LoD2) were used to depict 3D building in the housing estates in Putrajaya. Buildings in Precinct 14 Putrajaya housing estate, for example, were digitized conforming to LoD2 requirement. Level of Detail 3 (LoD3) were used to depict government buildings along the main boulevard in Putrajaya while LoD4 has been developed for the Putrajaya Central.

The 3D City Model for FT Putrajaya was produced manually using Trimble Sketchup and then exported to ArcGIS Map. This was then integrated to database and set as a globe project in ArcGIS Server. This project could be recalled via a client PC through ArcGIS Explorer Desktop.

The 3D City model visualization for FT Putrajaya integrates image textures for the rendering process. This process generates virtual reality of the real world. Sketch Up and ArcGIS Desktop Explorer software has been used to drape the related image to 3D city model. They were also subsequently used for Virtual Reality rendering and visualization of the 3D City model. The accuracy of 3D object depends on the 3D Terrestrial Point Clouds which is between 5cm to 2m.


Figure 8: 3D Model FT Putrajaya

7. SEAMLESS MPC DATABASE

Validation of a seamless MPC database follows the validation workflow shown in Figure 9. Validation workflow consists of the following:

  • Entity-Attribute Agreement: Matching of spatial feature and attribute with real world;
  • Overlay Testing: Identifying intersection and gap between features; and
  • Spatial Accuracy: pre marking NDCDB boundary mark

Data quality indicators for geospatial data are based on the following:

  • Accuracy—positional;
  • Accuracy—attribute;
  • Completeness;
  • Logical consistency; and
  • Lineage.


Figure 9: Validation Workflow Process

As for the 3D City Model, an Overlay Test were conducted on the orthophoto and fits nicely on the building foorprint and the Cadastral lots as shown in Figure 10.



Figure 10: 3D Buildings and Footprint Overlay Test

8. MPC DATABASE SPATIAL ACCURACY

In order to conform with 95 % confidence level (1s), 30 verification points (Figure 11) must comply with the specified accuracy tolerance. The verification point has been focussed to MPC Database that include all related dataset such as line map extracted from 3D Terrrestrial Point Cloud, enhanced NDCDB, LGDC Putrajaya, Utility and other related datasets.


Figure 11: Validation Points for MPC Database

Planimetric coordinate and Vertical Height comparison were carried out using predetermined NDCDB boundary marks at 30 distributed locations/ features in FT Putrajaya MPC Database. The accuracy for MPC Database obtained are:

  • Enhanced NDCDB is +- 5cm ( Horizontal) at 1s;
  • Point Clouds from MTLS: Sigma ±16 cm ( Horizontal) depending on satellite condition at 1s;
  • Point Clouds Vertical Accuracy from MTLS base on NGDV 1 Sigma ±40 cm: 1s;
  • Geospatial Features from Orthophoto (over MTLS) : N=±2.48m, E=±5.85m; and
  • 3D City Model Spatial Accuracy is +- 18cm

The accuracy achieved are acceptable and the MPC database developed can be optimised for planning purposes and other Cadastral Survey services purposes.

9. CONCLUSION

Based on the study conducted, it was agreed the following requirements are crucial in setting up a seamless and homogenous MPC database for Malaysia which are; Enhanced NDCDB as a base-map (shall be used as a reference layer in MPC database topology checking and validation); Comply with the Malaysian Standard for Feature and Attribute Coding Catalogue (MS1759); based on the SGDC theme layers; coordinate transformation are based on parameters endorsed by JUPEM; and objects to be model for 3D City model shall be at least on prominent buildings or landmark. It was concluded that the FT Putrajaya MPC Database and its 3D city model have the potential to support spatially enable government, private sectors, and society in general, and to expand computer support in the process of visualization, organization and management of useful land information considering the high spatial accuracy achieved in this study. The accuracy of 3D MTLS features in the FT Putrajaya MPC Database can also be further improved with the use of a more sophisticated MTLS system.

REFERENCES

Discovering Possibilities of Implementing Multipurpose Cadastre in Malaysia - Hasan JAMIL, Mohd Yunus MOHD YUSOF, Nur Zurairah ABDUL HALIM, Malaysia; FIG Working Week 2013 - Enivironment for Sustainability; May 2013; Abuja, Nigeria

Department of Survey & Mapping Malaysia – Final Report on MPC Pilot Project for FT Putrajaya; January 2013

Department of Survey & Mapping Malaysia - Kontrak T8/2011: PEROLEHAN PERKHIDMATAN MEMPERKASAKAN PANGKALAN DATA UKUR KADASTER DIGITAL KEBANGSAAN (NDCDB); July 2011

BIOGRAPHICAL NOTES

TENG Chee Hua is a Director of Cadastre Division at Department of Survey and Mapping Malaysia (JUPEM). He has been working with JUPEM in various capacities since 1980 and has interest and experience in cadastre, photogrammetry, geodesy and digital image processing. He is a fellow of Royal Institution of Surveyors Malaysia.

Mohd Yunus MOHD YUSOFF is a Director of Licensed Surveyors Inspectorate Section at Department of Survey and Mapping Malaysia (JUPEM). He has been working with JUPEM in various capacities since 1985. He majors in GNSS and space geodesy. He is currently the elected Vice President of Malaysia Professional Centre and a member of Royal Institution of Surveyors Malaysia.

Nur Zurairah ABDUL HALIM is an Assistant Director of Survey of Cadastral Division at Department of Survey and Mapping Malaysia (JUPEM). She is one of the Core Group that is responsible with most of Cadastral projects development, namely the eKadaster project and MPC pilot project, and has more than 10 years experience in handling project coordination and policies related to Cadastral Survey activities.

CONTACTS

Teng Chee Hua
Department of Survey and Mapping Malaysia
Level 10, Wisma JUPEM
Jalan Semarak
50578
Kuala Lumpur
Malaysia

Tel. +60326170615
Fax + 60326170681
Email: tengcheehua@jupem.gov.my
Web site: www.jupem.gov.my 

 

 Hit Counter